HSPSO Değer Hatası
-
Myildizili
- Mesajlar: 25
- Kayıt: Cmt Eyl 18, 2021 6:04 am
HSPSO Değer Hatası
Merhaba,
Hspso komutu ile servo sürer iken, adım ekliyorum. Adımları eklerken gitmesi gereken puls yerine register değeri Örn: R100 gibi veya D100 gibi yazdığımda bu hatayı alıyorum. Fakat elle normal değer yazdığımda Örn: 12000 yazdığımda bir sorun olmuyorur. Ve Sonunda ki Ps ve Ut ne anlama geliyor ?
Görsel ektedir. Teşekkürler
Hspso komutu ile servo sürer iken, adım ekliyorum. Adımları eklerken gitmesi gereken puls yerine register değeri Örn: R100 gibi veya D100 gibi yazdığımda bu hatayı alıyorum. Fakat elle normal değer yazdığımda Örn: 12000 yazdığımda bir sorun olmuyorur. Ve Sonunda ki Ps ve Ut ne anlama geliyor ?
Görsel ektedir. Teşekkürler
- Dosya ekleri
-
- Ekran görüntüsü 2022-04-27 154755.png (35.42 KiB) 12027 kere görüntülendi
Re: HSPSO Değer Hatası
Merhaba;
Pozisyon ve hız registerları 32bit olarak kullanılır. Yani ilk adımda D100 yazıp ikinci adımda D101 yazarsanız register çakışması oluşur. Bu yüzden yol limiti aşılmış. Registerları birer boşluk bırakarak kullanın. İzleme sayfasında DD100, DD102, DD104 şeklinde listeleyin ve değerleri bu şekilde girin. Yol bilgisi herhangi bir fonksiyon bloktan taşınıyorsa fonksiyon blokta 32bit tikini işaretlemeyi unutmayın.
Pozisyon ve hız registerları 32bit olarak kullanılır. Yani ilk adımda D100 yazıp ikinci adımda D101 yazarsanız register çakışması oluşur. Bu yüzden yol limiti aşılmış. Registerları birer boşluk bırakarak kullanın. İzleme sayfasında DD100, DD102, DD104 şeklinde listeleyin ve değerleri bu şekilde girin. Yol bilgisi herhangi bir fonksiyon bloktan taşınıyorsa fonksiyon blokta 32bit tikini işaretlemeyi unutmayın.
-
Myildizili
- Mesajlar: 25
- Kayıt: Cmt Eyl 18, 2021 6:04 am
Re: HSPSO Değer Hatası
anladım. Çok teşekkürler. Peki bu Ut ve Ps ne anlama geliyor ? Ps yaparsak ne oluyor Ut yaparsak ne oluyor
- Dosya ekleri
-
- Ekran görüntüsü 2022-04-29 155759.png (7.6 KiB) 12014 kere görüntülendi
Re: HSPSO Değer Hatası
PS modunda hedef birimi pals adetidir.
UT modunda ise hedef birimi mm, derece veya inç olabilir.
Ut modunda, FUN141'in 1, 2, 3 parametrelerinin ayarlarına göre, sistem karşılık gelen pals sayısını çıkışa çevirecektir.
https://fonksiyonelas.com.tr/yuklemeler ... Bs-PLC.pdf
UT modunda ise hedef birimi mm, derece veya inç olabilir.
Ut modunda, FUN141'in 1, 2, 3 parametrelerinin ayarlarına göre, sistem karşılık gelen pals sayısını çıkışa çevirecektir.
https://fonksiyonelas.com.tr/yuklemeler ... Bs-PLC.pdf
-
Myildizili
- Mesajlar: 25
- Kayıt: Cmt Eyl 18, 2021 6:04 am
Re: HSPSO Değer Hatası
aylardır aradığım şey. Matematik işlemleri yapa yapa bıkmıştım
Her neyse peki Volkan bey 1. Kısımda bir tur için gereken darbeyi yazdıyorum. 2. Kısımda ne kadar yol aldığını yazıyorum. 3. kısımı anlayamadım. Size zahmet onuda cevaplarsanız sanırım sorunum çözülecek. Tabi doğru anladıysam.
- Dosya ekleri
-
- Ekran görüntüsü 2022-04-29 164839.png (24.16 KiB) 12011 kere görüntülendi
Re: HSPSO Değer Hatası
Bu kısmada çözünürlüğü yazıyorsunuz. Aşağıdaki tablodaki açıklandığı gibi.
-
Myildizili
- Mesajlar: 25
- Kayıt: Cmt Eyl 18, 2021 6:04 am
Re: HSPSO Değer Hatası
Merhaba, Volkan bey, maalesef ben bunu çözemedim. Elektronik dişli Pn204: 0 Pn206:1000 ayarlı.
HSPSO komutu ile 1 ut yapıyorum 1 tur atıyor motor 2 yapıyorum 2 tur atıyor. Buraya kadar hiç bir sorun yok. Fakar Fun141 komutu ile parametreleri değiştiriyorum hiç bir fark olmuyor. Eksik yaptığım birşey mi var ? Örneğin yapmak istediğim çalışma redüktör aktarmalı bir merdali sistemde ürünü ölçülü vermek. 10000 pals verdiğim de ürün 12mm geliyor. Şimdi buna göre ben parametreleri nasıl ayarlamam gerekiyor ? Yardımlarınız için şimdiden teşekkürler.
HSPSO komutu ile 1 ut yapıyorum 1 tur atıyor motor 2 yapıyorum 2 tur atıyor. Buraya kadar hiç bir sorun yok. Fakar Fun141 komutu ile parametreleri değiştiriyorum hiç bir fark olmuyor. Eksik yaptığım birşey mi var ? Örneğin yapmak istediğim çalışma redüktör aktarmalı bir merdali sistemde ürünü ölçülü vermek. 10000 pals verdiğim de ürün 12mm geliyor. Şimdi buna göre ben parametreleri nasıl ayarlamam gerekiyor ? Yardımlarınız için şimdiden teşekkürler.
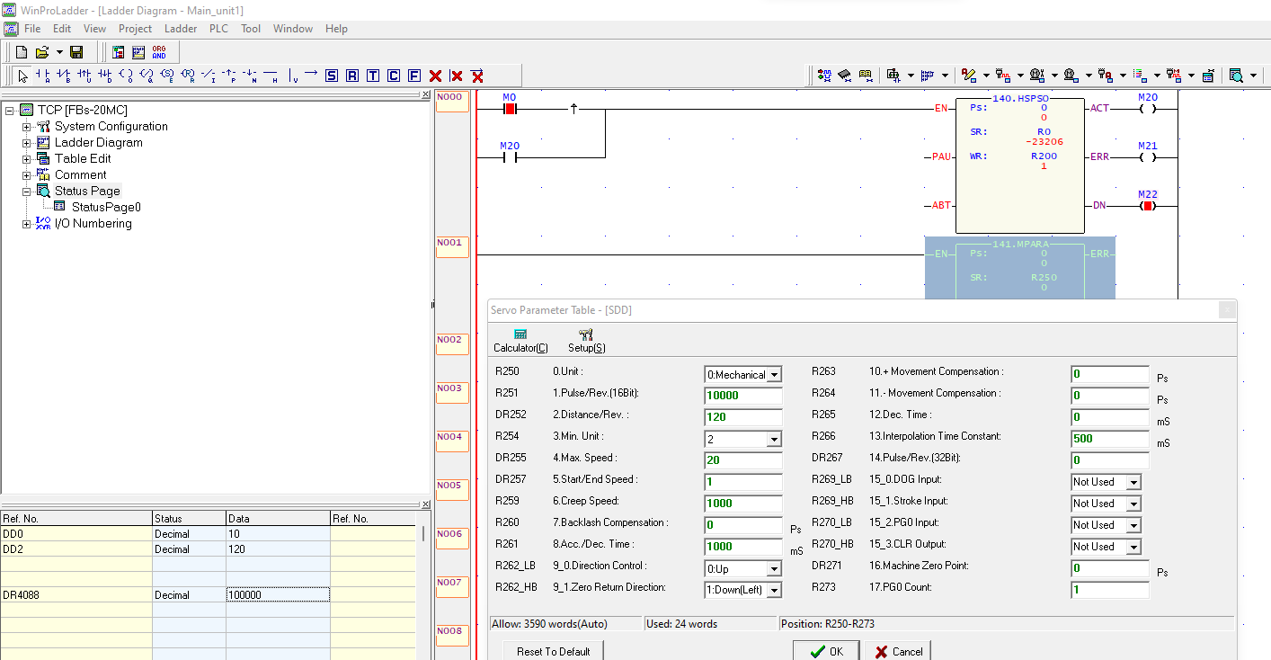
Re: HSPSO Değer Hatası
DD0 = Hız
DD2 = Yol
Motorun 1 turu 10000 pals olarak girilmiştir (R251).
1 turda alınan yol 120 olarak girilmiştir (DR252).
Yol olarak hedef 120 olarak girilmiştir. Dolayısı ile hedefe varıldığında pals çıkışının 10000 olması gerekir.
120 hedefine varıldığında DR4088 parametresinde 10000 değerini görünüyoruz. Yani herhangi bir sorun yok.
Ayrıca değişimler sonuca etki etmektedir.
R254 parametresinin çözünürlüğe etki ettiğini görebilirsiniz. 120 hedefine varıldığında DR4088 parametresinde 100000 değerini görünüyoruz.
DD2 = Yol
Motorun 1 turu 10000 pals olarak girilmiştir (R251).
1 turda alınan yol 120 olarak girilmiştir (DR252).
Yol olarak hedef 120 olarak girilmiştir. Dolayısı ile hedefe varıldığında pals çıkışının 10000 olması gerekir.
120 hedefine varıldığında DR4088 parametresinde 10000 değerini görünüyoruz. Yani herhangi bir sorun yok.
Ayrıca değişimler sonuca etki etmektedir.
R254 parametresinin çözünürlüğe etki ettiğini görebilirsiniz. 120 hedefine varıldığında DR4088 parametresinde 100000 değerini görünüyoruz.
-
Myildizili
- Mesajlar: 25
- Kayıt: Cmt Eyl 18, 2021 6:04 am
Re: HSPSO Değer Hatası
0 numaralı birim Mekanik mi olmalı ? Bende pulse olarak seçili idi. Onun bir etkisi var mı ?
- Dosya ekleri
-
- Ekran görüntüsü 2022-05-05 143159.png (23.97 KiB) 11927 kere görüntülendi
Re: HSPSO Değer Hatası
Evet, mekanik olarak seçilmelidir.